留言板

尊敬的读者、作者、审稿人, 关于本刊的投稿、审稿、编辑和出版的任何问题, 您可以本页添加留言。我们将尽快给您答复。谢谢您的支持!

姓名
邮箱
手机号码
标题
留言内容
验证码

基于SysML的空间有效载荷系统故障诊断方法

金鑫 贺宇峰

金鑫, 贺宇峰. 基于SysML的空间有效载荷系统故障诊断方法[J]. 空间科学学报, 2024, 44(6): 1120-1133. doi: 10.11728/cjss2024.06.2023-0109
引用本文: 金鑫, 贺宇峰. 基于SysML的空间有效载荷系统故障诊断方法[J]. 空间科学学报, 2024, 44(6): 1120-1133. doi: 10.11728/cjss2024.06.2023-0109
JIN Xin, HE Yufeng. SysML-based Fault Diagnosis Method for Space Payload Systems (in Chinese). Chinese Journal of Space Science, 2024, 44(6): 1120-1133 doi: 10.11728/cjss2024.06.2023-0109
Citation: JIN Xin, HE Yufeng. SysML-based Fault Diagnosis Method for Space Payload Systems (in Chinese). Chinese Journal of Space Science, 2024, 44(6): 1120-1133 doi: 10.11728/cjss2024.06.2023-0109

基于SysML的空间有效载荷系统故障诊断方法

doi: 10.11728/cjss2024.06.2023-0109 cstr: 32142.14.cjss.2023-0109
详细信息
    作者简介:
    • 金鑫 男, 1998年12月出生于上海市, 现为中国科学院大学飞行器设计专业硕士研究生, 主要研究方向为飞行器总体设计、系统工程和空间态势感知. E-mail: jinjessy@163.com
    通讯作者:
    • 贺宇峰 男, 1979年10月出生于陕西省榆林市, 现为中国科学院空间应用工程与技术中心研究员、硕士生导师, 主要研究方向为计算机应用、自动测试. E-mail: heyufeng@csu.ac.cn
  • 中图分类号: V411.8

SysML-based Fault Diagnosis Method for Space Payload Systems

  • 摘要: 针对空间有效载荷系统高复杂性和高可靠性需求的特性, 设计了一种基于SysML (System Modeling Language)的故障诊断方法. 该方法融入MBSE (Model Based System Engineering)思想, 提出了基于SysML的空间有效载荷系统故障分析流程. 基于SysML对空间有效载荷系统建立了故障分析相关的模型, 其中, 为满足故障分析建模的需求, 对SysML元模型进行扩展定义, 从而实现对组件间关系和故障表征与直接关联组件间关系的描述; 基于所建模型构建故障诊断的整体框架, 并提供从SysML数字模型到FTA (Fault Tree Analysis)的转换逻辑, 从而实现对所有故障可能性的获取. 通过案例分析, 对提出方法在实际应用中的具体流程进行分析, 并验证了该方法的有效性和实用性.

     

  • 图  1  SysML图分类

    Figure  1.  SysML diagram classification

    图  2  空间有效载荷系统组成

    Figure  2.  Space payload system composition

    图  4  系统信息装置组成

    Figure  4.  System information device composition

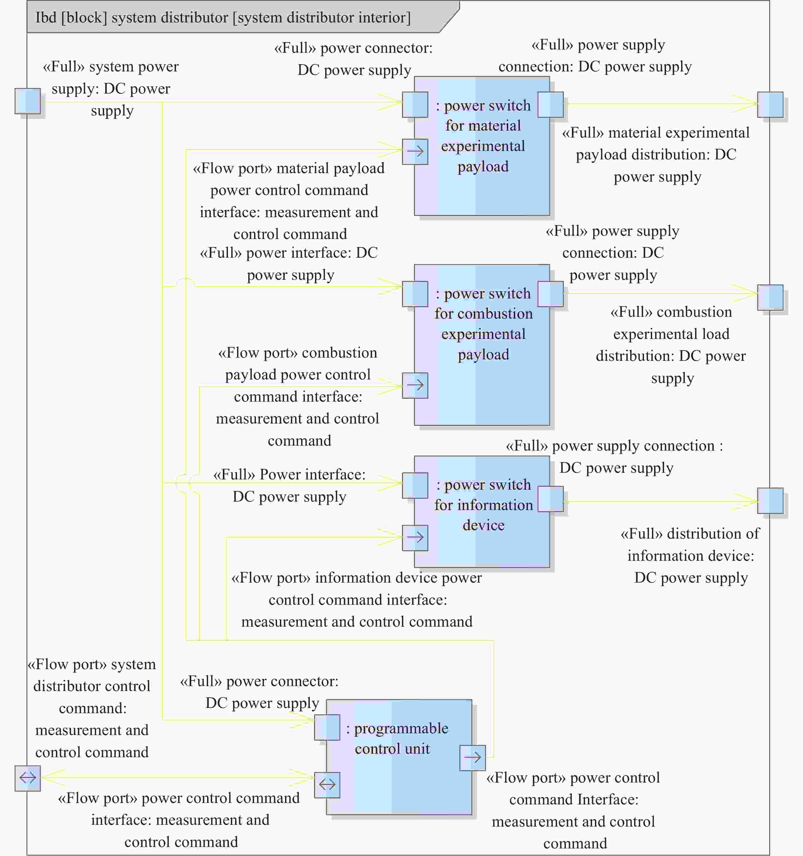
    图  3  系统配电器组成

    Figure  3.  System distributor composition

    图  5  典型端口定义

    Figure  5.  Typical port definition

    图  6  值类型定义

    Figure  6.  Value type definition

    图  7  空间有效载荷系统内部

    Figure  7.  Space payload system interior

    图  11  系统信息装置内部

    Figure  11.  System information device interior

    图  8  燃烧实验载荷内部

    Figure  8.  Combustion experiment payload interior

    图  9  材料实验载荷内部

    Figure  9.  Material experiment payload interior

    图  12  元模型扩展定义

    Figure  12.  Extension of meta model

    图  13  组件关系

    Figure  13.  Component relationships

    图  14  故障表征直接关联模型

    Figure  14.  Direct correlation model for fault characterization

    图  15  技术路线流程

    Figure  15.  Flow chart of the technical route

    图  16  故障树模型构建逻辑

    Figure  16.  Construction logic of fault tree model

    图  17  故障树逻辑符号与Petri网的转换关系

    Figure  17.  Conversion of fault tree logic symbols to Petri nets

    图  10  系统配电器内部

    Figure  10.  System distributor interior

    图  18  系统数据存储故障树模型

    Figure  18.  System data storage fault tree model

    图  19  系统数据存储故障树模型

    Figure  19.  System data storage fault tree model

    图  20  Petri网关联矩阵

    Figure  20.  Correlation matrix of the Petri net

    表  1  SysML模型信息

    Table  1.   SysML model information

    信息列表名称 信息列表格式 释义
    Bloc kList [{Block1 Name, Block1 Xmi.id}, …]  以元组的形式存放每一个模块的信息, 包括Block的名字、xmi.id.
    Reuse Block List [{Reuse Block1 Name, Reuse Block1 Xmi.id, Prototype Xmi.id }, …]  以元组的形式存放每一个重用模块的信息, 包括Reuse Block的名字、xmi.id和原型Block的xmi.id.
    Port List [{Port1 Name, Port1 Xmi.id, Owner Xmi.id}, …]  以元组的形式存放每一个端口的信息, 包括Port的名字、xmi.id和拥有者Block的xmi.id.
    Value Type List [{Value Type1 Name, Value Type1 Xmi.id}, …]  以元组的形式存放每一个值类型的信息, 包括ValueType的名字和xmi.id.
    Fault List [{Fault1 Name, Fault1 Xmi.id},...]  以元组的形式存放每一个故障表征的信息, 包括故障表征的名字、xmi.id.
    Aggregation List [{Source1 Xmi.id, Target1 Xmi.id}, ...]  以元组的形式存放每一个组合关联的信息, 包括提供者和客户端的xmi.id.
    Connector List [{Source1 Xmi.id, Source Is Navigable, Target1 Xmi.id, Target Is Navigable}, ...]  以元组的形式存放每一个连接器的信息, 包括提供者和客户端的xmi.id以及是否可以为被指向者
    Substitution List [{Source1 Xmi.id, Target1 Xmi.id}, ...]  以元组的形式存放每一个替换关联的信息, 包括提供者和客户端的xmi.id.
    Relevance List [{Source1 Xmi.id, Target1 Xmi.id}, ...]  以元组的形式存放每一个相互关联的信息, 包括提供者和客户端的xmi.id.
    下载: 导出CSV

    表  2  “系统数据存储故障”故障树模型底事件

    Table  2.   Fault tree model of “system data storage failure” bottom event

    事件 符号 事件 符号
    系统数据计算单元自身故障 X1 系统数据接口转换单元自身故障 X9
    系统计算管理单元自身故障 X2 系统数据管理单元自身故障 X10
    系统存储管理单元1自身故障 X3 平台系统网故障 X11
    系统数据存储单元1自身故障 X4 实验装置加断电开关故障 X12
    系统存储管理单元2自身故障 X5 程控单元故障 X13
    系统数据存储单元2自身故障 X6 系统信息装置加断电开关故障 X14
    系统主控单元自身故障 X7 信息装置加断电开关故障 X15
    系统数据交换总线自身故障 X8 系统实验数据信息接口故障 X16
    下载: 导出CSV

    表  3  “系统数据存储故障”故障树模型底事件

    Table  3.   Fault tree model of “system data storage failure” bottom event

    事件 符号 事件 符号
    系统数据计算单元自身故障 P1 程控单元故障 P12
    系统计算管理单元自身故障 P2 系统信息装置加断电开关故障 P13
    系统存储管理单元1自身故障 P3 系统实验数据信息接口故障 P14
    系统数据存储单元1自身故障 P4 系统网络计算节点自身故障 P15
    系统存储管理单元2自身故障 P5 系统网络存储节点1自身故障 P16
    系统数据存储单元2自身故障 P6 系统网络存储节点2自身故障 P17
    系统主控单元自身故障 P7 系统配电器故障 P18
    系统数据交换总线自身故障 P8 系统信息装置自身故障 P19
    系统数据接口转换单元自身故障 P9 系统信息装置输入故障 P20
    系统数据管理单元自身故障 P10 系统信息装置故障 P21
    平台系统网故障 P11
    下载: 导出CSV
  • [1] WANG D Y, FU F Z, LI W B, et al. A review of the diagnosability of control systems with applications to spacecraft[J]. Annual Reviews in Control, 2020, 49: 212-229 doi: 10.1016/j.arcontrol.2020.03.004
    [2] WANG Yakun, YANG Kaifei, ZHANG Jie, et al. Case study of in-orbit satellite failures and artificial intelligence based failure detection[J]. Chinese Space Science and Technology, 2022, 42(1): 16-29
    [3] SAMSON O T, MICHAEL I O, AKANNI A A, et al. A review of failure analyses in engineering: causes, effects and possible solutions[C]//2023 International Conference on Science, Engineering and Business for Sustainable Development Goals (SEB-SDG). Omu-Aran: IEEE, 2023: 1-8
    [4] TIMPERLEY L, BERTHOUD L. Reliability analysis and failure mitigation strategies for the PROVE pathfinder CubeSat payload[C]//2022 IEEE Aerospace Conference (AERO). Big Sky: IEEE, 2022: 1-18
    [5] YAZDI M, MOHAMMADPOUR J, LI H, et al. Fault tree analysis improvements: a bibliometric analysis and literature review[J]. Quality and Reliability Engineering International, 2023, 39(5): 1639-1659 doi: 10.1002/qre.3271
    [6] RAJENDRAN R, DHANRAJ J A. A Fault Tree Analysis (FTA) focusing the design attributes and Decision Tree Analysis (DTA) comparing payload: weight for various adhesive mechanism of wall climbing robot[J]. International Journal of Intelligent Systems and Applications in Engineering, 2023, 11(5s): 606-617
    [7] LAWRENCE S, LOVELESS D. System-level radiation effects modeling using temporal fault trees[C]//2023 IEEE Aerospace Conference. Big Sky: IEEE, 2023: 1-14
    [8] AMMONS K J. Concept of Operations and Failure Analysis for A Complex Deployable CubeSat Antenna Payload[D]. Cambridge: Massachusetts Institute of Technology, 2022
    [9] MOHAN A B, AMBILIKUMAR C K. Advancements in failure mode and effect analysis: a review[C]//2022 Second International Conference on Next Generation Intelligent Systems (ICNGIS). Kottayam: IEEE, 2022: 1-6
    [10] JONES M, FRETZ K, KUBOTA S, et al. The use of the expanded FMEA in spacecraft fault management[C]//2018 Annual Reliability and Maintainability Symposium (RAMS). Reno: IEEE, 2018: 1-6
    [11] DELLIGATTI L. SysML Distilled: a Brief Guide to the Systems Modeling Language[M]. Upper Saddle River: Addison-Wesley, 2013
    [12] FRIEDENTHAL S, MOORE A, STEINER R. A Practical Guide to SysML: the Systems Modeling Language[M]. 3rd ed. Waltham: Morgan Kaufmann, 2015
    [13] HE Yufeng. Research of Key Technologies on Intelligent Test for Payload System[D]. Beijing: The University of Chinese Academy of Sciences, 2011
    [14] WANG Jing. Research on Technology of Generating Test Cases Intelligently for Payload System[D]. Beijing: University of Chinese Academy of Sciences (National Space Science Center, Chinese Academy of Sciences), 2018
    [15] CUI Xiaojie, LU Dengbai, MA Dongtao, et al. Research progress of high temperature material science experimental equipment for space application[J]. Manned Spaceflight, 2023, 29(4): 455-463 doi: 10.3969/j.issn.1674-5825.2023.04.005
    [16] 张振忠, 孔文俊, 张华良. 空间站燃烧科学实验系统设计[J]. 空间科学学报, 2020, 40(1): 72-78 doi: 10.11728/cjss2020.01.072

    ZHANG Zhenzhong, KONG Wenjun, ZHANG Hualiang. Design of combustion science experimental system for China space station[J]. Chinese Journal of Space Science, 2020, 40(1): 72-78 doi: 10.11728/cjss2020.01.072
    [17] LI Yongyong, ZHANG Yongjin, ZHANG Yanjun. Design of vehicle fault diagnosis expert system based on petri net[J]. Mechanical Engineering & Automation, 2020(1): 4-7
  • 加载中
图(20) / 表(3)
计量
  • 文章访问数:  899
  • HTML全文浏览量:  452
  • PDF下载量:  87
  • 被引次数: 

    0(来源:Crossref)

    0(来源:其他)

出版历程
  • 收稿日期:  2023-10-07
  • 修回日期:  2024-01-30
  • 网络出版日期:  2024-03-29

目录

    /

    返回文章
    返回